UNPKG

actionhero

Version:

actionhero.js is a multi-transport API Server with integrated cluster capabilities and delayed tasks

75.7 kB
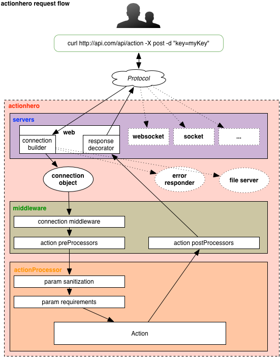
/docs/img/connection_flow.png